Digital Asset Operations: From Onboarding to Settlement
A sample sequence of customer onboarding & how digital twins are issued and transferred on-chain & off-chain:
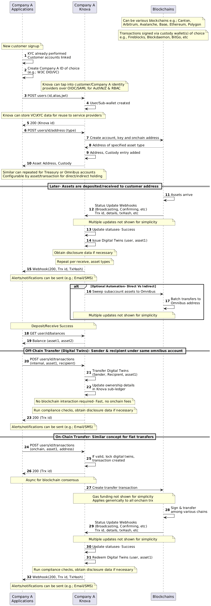
This example walks through a Knova customer "Company A". This may be a traditional financial institution looking to introduce Digital Assets capabilities in to their system. Knova can make this happen in several ways but this is a sample API based sequence how onboarding may happen in Company A, and how its users would transact digital assets.
For direct API usage example calls, refer to Getting Started.
- User/Account and address creation and linking within Company A onboarding (Steps 1-10)
- Any blockchains and custody providers can be used and swapped with minimal impact to Company A. KYC and identity solutions of choice (e.g. W3C DID/VC) can be supported.
- Existing identity providers can be used for authentication/authorization over common standards such as OIDC/SAML with access control (e.g. RBAC)
- Sub-accounts, addresses, and its linked data can be created in Knova to support coupling/decoupling direct customer or omnibus accounts as required.
- Deposits/assets being received by User + confirming balances (Steps 11-19)
- Digital Twins are issued, synched and updates are sent to Company A systems real time regardless of asset/blockchain/custody provider.
- Existing Company A flows can be incorporated, e.g. Account validation, compliance checks, data collection, alerts via email/SMS, notifications.
- In a direct/decoupled model, assets reside in user address but in indirect/omnibus model, assets are swept to Omnibus (e.g. USDC may not need to reside in individual end users addresses and be swept to customer omnibus for simpler maintenance/audit/security/gas, while MMFs do not get swept)
- Off-chain Digital Twin transfers (Steps 20-23)
- When sender & receiver are under the same omnibus, transfers can happen on Knova sub-ledger only for fast, gas-free transfers. Existing checks and alerting/notification flows can be incorporated at any step.
- On-chain (e.g. Stablecoins) or fiat rail transfers (Steps 24-32)
- Knova can execute instructions to settle on-chain or fiat-rail as required and Digital Twins are synched and updates are provided real time. Existing checks and alerting/notification flows can be incorporated at any step. Similar concepts can be applied to fiat transfers, tokenized asset purchase, etc.

Sample sequence of setup/onboarding flows and how Digital Twins are issued and transferred
Updated about 2 months ago
